É possível gerar contratos e termos de consentimento pelo Feegow para serem emitidos para os pacientes de forma muito prática (exemplo: contrato para realizar procedimentos). Os contratos tem o intuito afirmar/regulamentar a conformidade de ambas as partes (paciente e clínica/profissional).
Índice
1. Configurar o modelo de contrato
2. Como gerar o contrato
Configurar o modelo de contrato
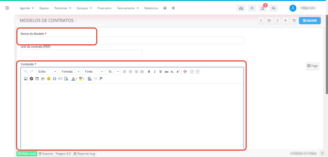
O primeiro passo para conseguir gerar contratos pelo Feegow é criar os modelos de contratos. que serão utilizados. Para configurar um Contrato, é necessário ir em Configurações > Impressos > menu esquerdo na opção de Impressos Financeiros.

Clicar em Inserir, e inserir o contrato no campo de conteúdo e definir o nome do contrato.

Observação: Cada contrato é um objeto único da relação do paciente com a clínica ou profissional. No entanto, para ajudar na criação do modelo, colocamos abaixo algumas tags que podem ser usadas nesses modelos. Obs: Tags são comandos que o sistema preenche com uma informação automaticamente. Dados do Contratante (Paciente): Nome: [Paciente.Nome] Telefone: [Paciente.Tel1] Celular: [Paciente.Cel1] Email: [Paciente.Email1] Estado Civil: [Paciente.EstadoCivil] Nascimento: [Paciente.Nascimento] CPF: [Paciente.CPF] Endereço: [Paciente.Endereco] Número: [Paciente.Numero] Complemento: [Paciente.Complemento] Bairro: [Paciente.Bairro] Cidade: [Paciente.Cidade] Estado: [Paciente.Estado] CEP: [Paciente.Cep] Dados da Contratada (Empresa): Nome: [Unidade.Nome] CNPJ: [Unidade.CNPJ] Endereço Completo: [Unidade.EnderecoCompleto] Data e Hora da emissão: Data por extenso: [Sistema.Extenso] Hora: [Sistema.Hora] Data: [Sistema.Data] Do objeto do contrato (itens que conta a receber): Itens: [Itens.Iniciar] [Itens.Quantidade] - [Itens.Descricao] [Itens.Finalizar] Obs: Colocar conforme modelo acima: [Itens.Iniciar] em uma linha, e as outras informações na linha abaixo. Veja exemplo:Do valor: Total Pago: [Receita.TotalPago] Obs: A conta precisa estar paga para essa tag funcionar
Como gerar contrato:
Após ter criado o modelo, para emitir o contrato para o paciente é necessário ir na conta do paciente, ou ir em Financeiro > Contas a Receber > editar a conta do paciente. Ao lado do salvar tem um símbolo de página em azul. Clicando nela, aparecerá a opção de gerar contrato.

Assim que selecionar essa opção, aparecerão os contratos cadastrados, selecione o que deseja e clique em salvar e imprimir.
Importante: Surgindo alguma dúvida, não hesite em nos enviar um email para o sucesso@feegow.com.br Seu feedback é muito importante, avalie se esse artigo te ajudou clicando abaixo.
