O Cartão de Beneficios é um serviço adicional onde a clinica consegue criar e gerir no Feegow seu clube de vantagens. 
Para acessar o adicional basta ir em Cadastros > Cartão de Beneficios. 
A configuração do adicional seguirá conforme a ordem do Indice. 
Índice
1. Planos
2. Contratos
3. Configurações
1. Planos
- O inicio da configuração do adicional se encontra em Cadastros > Cartão de Beneficios > Planos > Novo+;
- Nesta aba é possível visualizar e monitorar todos os planos criados;   
- Ao clicar em Novo+, o usuário é direcionado a tela de cadastro do plano onde deve informar o Nome do Plano e configurar os valores de adesão e mensalidade do Titular e do Dependente. Ao terminar de preencher as informações basta clicar em salvar.   
- Dentro do cadastro do plano do Cartão do Beneficio é possível criar um layout do cartão virtual por plano. Para saber como configurar o layout clique aqui.
Observação: Não é possível adicionar novos layouts. Necessário usar os disponíveis no sistema.- Após criar os Planos é necessário vincular à uma Tabela Particular e a mesma deverá ser vinculada a uma Tabela de Preço de Custo e Venda . Os planos deverão ser selecionados no campo "Serviços de Autorização";  
- Depois de vincular o Plano a uma Tabela Particular, será possível visualizar dentro do cadastro do Plano a qual tabela o mesmo esta vinculado.  
Observação: Para quem possui o adicional de Área do Paciente, o cartão virtual estará disponível em uma aba a exibir.
Observação: Como criar Tabela Particular e Tabela de Preço de Custo e Venda. 2. Contratos
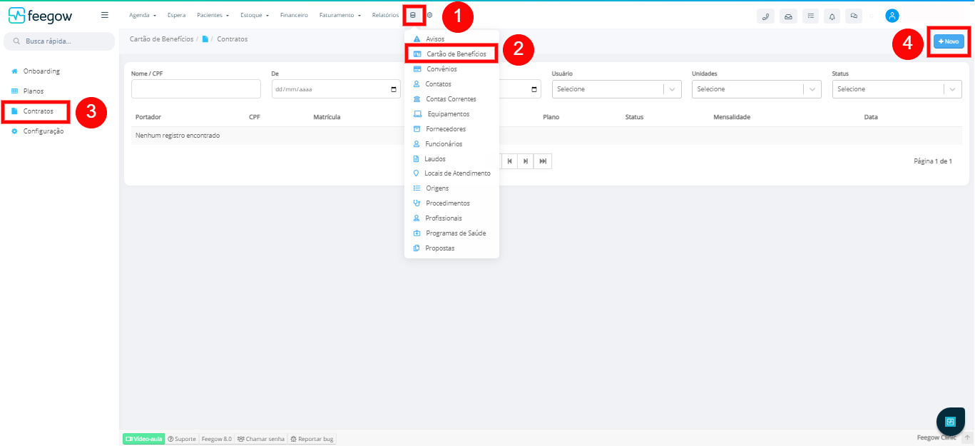
Depois de cadastrar os Planos e configurá-los, é possível cadastrar os Contratos.
Os Contratos são os vínculos dos Pacientes ao Cartão de Benefícios.
- Para acessar a área de Contratos do Cartão de Benefícios é necessário ir em: Cadastros > Cartão de Benefícios > Contratos;
- Para inserir um contrato basta clicar em Novo+;  
- Ao clicar em Novo+ o usuário é direcionado a tela de Cadastro do Contrato.
 1- Em Dados do Contrato é inserido o Status, o Plano e em quais Unidades esse Paciente poderá ser atendido com o Cartão de Beneficio.
 A Data do Contrato não pode ser alterada visto que puxa automaticamente da data do Sistema.
 2- Em Pagamento é cadastrada a data do Primeiro Vecimento, a data limite final, Recorrência, Tempo (Mês ou Ano), Forma de Pagamento (Dinheiro, Cartão de Crédito ou Boleto) e a Unidade vinculada ao pagamento.
 3- Em Portadores é cadastrado o titular e seus dependentes. Para inserir dependente basta clicar em +.
 Depois de preencher as informações basta clicar em Salvar. 
Observação: Ao preencher o CPF em Portadores ele autopreenche com o cadastro do Paciente.
Observação: O numero da matricula é preenchido automaticamente e não pode ser alterado. 
Ao clicar em Salvar, apareceram os botões ADESÃO e RECORRÊNCIA;
1- Adesão: Ao clicar no botão irá gerar uma Conta a Receber da Taxa de Adesão. Calcula Titular e Dependente, se houver. 
2- Recorrência: Ao clicar no botão irá gerar uma Receita Fixa. 
Observação: Ao gerar um Contrato com status APROVADO, é gerado automaticamente uma Conta a Receber de Adesão. Observação: Recorrência só contabiliza 1 mês após a adesão. Observação: Cada Contrato poderá ter apenas 1 Titular. E não há limites de dependentes.Observação: No clips, no canto superior direito, é possível inserir arquivos no Contrato.3. Configuração
A aba de Configuração é exclusivamente para API.
- Nesta tela é possível compartilhar os dados do Feegow com uma ferramenta externa e compartilhar uma ferramenta externa no Feegow.
- Em Dados da Conta ficam o número da licença (não editável) e a Descrição para gerar o Endpoint. 
- Em Hash API da Conta é para gerar um token para que seja possível consumir o EndPoint do Cartão de Beneficios (Por exemplo: visualizar pacientes, matriculas, valore a pagar, valores pagos e em aberto).
- Em Hash de Contas Externas é para inserir o token do Endpoint a ser consumido da ferramenta externa. 
Observação: Para realizar uma nova adesão ou renovação, é necessário gerar novo contrato. Importante: Surgindo alguma dúvida, não hesite em nos enviar um e-mail para o sucesso@feegow.com.br Seu feedback é muito importante, avalie se esse artigo te ajudou clicando abaixo.
