Só poderá ter acesso à essas telas se seu usuário for ADMIN. Voucher é um cupom de desconto que a clínica poderá criar para utilizar no ato da geração e pagamento da conta a receber do Paciente, ajudando nos descontos criados em campanhas realizadas na franquia.
Como criar um voucher
Vá no menu Configurações > Vouchers, clique em inserir ou editar um ja existente.
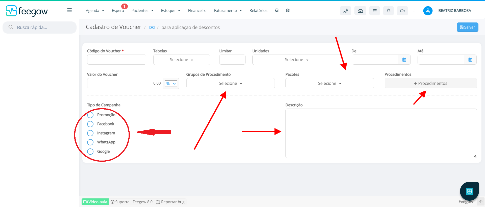
Será possível configurar o código do Voucher que será utilizado para aplicar o desconto na conta do paciente, você também pode vincular diretamente à uma tabela limitar o uso para que o voucher só seja utilizado em Pacientes que forem vinculados às tabelas escolhidas.
Você poderá limitar a quantidade de vouchers que poderão ser utilizados.
Você pode limitar as unidades que poderão utilizar aquele Voucher, podendo ser mais de um.

Observação: Na configuração do voucher, não vincule tabelas que não estejam nas unidades selecionadas como por exemplo: vincular a tabela A que está vinculada à tabela A, limitando o uso na tabela B. Isso dará conflito e você não conseguirá utilizar o seu voucher.

Após as configurações anteriores, cadastre o desconto que você deseja permitir com o uso desse Voucher. Ele pode ser em percentual ou em valor fechado.

Você pode também limitar por Grupo de procedimento, pacotes ou por procedimento isolado também.
Selecione o motivo previamente cadastrado para justificar a criação e insira a descrição.
Clique em salvar.

Importante: Surgindo alguma dúvida, não hesite em nos enviar um email para o sucesso@feegow.com.br Seu feedback é muito importante, avalie se esse artigo te ajudou clicando abaixo.